Conversion d'un message FHIR en un message HL7 V2
.png)
Parfois, nous devons convertir le message FHIR en HL7 V2, par exemple pour enregistrer un patient dans le système PACS.
Dans cet article, les étapes à suivre pour obtenir les résultats souhaités en utilisant la production du serveur IRIS FHIR seront expliquées.
Voici les étapes à suivre:
- Assurez-vous que la production du serveur FHIR est démarrée.
- Enregistrez le service métier avec le point de terminaison FHIRServer.
- Définissez les processus métier pour convertir les messages FHIR en SDA, puis convertissez SDA en HL7 v2.
- Publiez la ressource JSON sur le point de terminaison FHIRServer et obtenez la réponse HL7 V2.
Examinons les étapes en détail.
Étape 1. Assurez-vous que la production du serveur FHIR est démarrée
Ouvrez la page de production et assurez-vous que la Production est démarrée. À l'étape suivante, nous devons nous assurer que le service commercial HS.FHIRServer.Interop.Service est enregistré auprès de FHIRServer.png)
Step 2. Étape 2. Enregistrez le service métier avec le point de terminaison FHIRServer.
Depuis le portail de gestion, cliquez sur l'onglet Health (Santé).png)
Cliquez ensuite sur Configuration FHIR dans la liste, puis cliquez sur Server Configuration (configuration du serveur).png)
Sélectionnez le point de terminaison et assurez-vous que HS.FHIRServer.Interop.Service (service commercial défini dans la production) est défini sous le nom Service Config Name..png)
Étape 3. Définissez les processus métier pour convertir les messages FHIR en SDA, puis convertissez SDA en HL7 v2.
Définissez le rpocessus métier (le processus Solution.BP.Process est déjà défini dans l'application).
Veuillez noter que nous appliquons ici une condition selon laquelle le point de terminaison doit contenir une augmentation hl7 pour procéder à la conversion, sinon il est considéré comme une demande FHIR normale..png)
Transmettez ensuite le message au processus FHIR_SDA qui le convertira en SDA.
FHIR_SDA est dérivé d'une classe Solution.BP.Process définie par l'utilisateur.
Après conversion FHIR_SDA, le processus transmet le message au processus SDA_HL7
Le processus SDA_HL7 est dérivé d'une classe Solution.BP.SDATransformProcess définied par l'utilisateur qui convertit le message SDA en message HL7 V2.
.png)
Définissez les processus de production comme suit:.png)
Étape 4. Publiez la ressource JSON sur le point de terminaison FHIRServer et obtenez la réponse HL7 V2.
Depuis Postman, appelez le point de terminaison FHIRServer à l'aide de la méthode Post.
Notre point de terminaison FHIRServer est ci-dessous:
http://localhost:32783/csp/fhirserver/fhir/r4/hl7
.png)
REMARQUE: Notre point de terminaison FHIRServer est http://localhost:32783/csp/fhirserver/fhir/r4/, mais nous passons hl7 comme argument pour détecter à partir du processus métier de production qu'il ne s'agit pas d'une demande Post FHIR normale mais d'une demande de transformation du message FHIR.
Il s'agit de la même fonctionnalité que celle que nous pouvons utiliser à partir de nos applications Web.
Sélectionnez la ressource patient, puis cliquez sur la ressource dans la liste, sélectionnez l'onglet HL7 FHIR ou Détails de la ressource, et cliquez sur le bouton "Transformer FHIR en HL7 V2".png)
L'application obtiendra le message de transformation HL7 V2 à l'aide de la production du serveur FHIR.
.png)
Transformation de HL7 V2 à FHIR
Sélectionnez "HL7 to FHIR" dans le menu et entrez les données HL7 V2. Cliquez sur le bouton de conversion pour transformer le message HL7 en message FHIR.png)
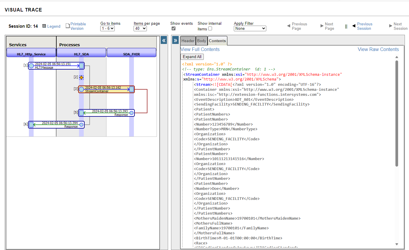
La transformation de HL7 en FHIR utilise également la production pour convertir le message HL7 V2 en message FHIR.
Le service métier HL7_Http_Service envoie le message HL7 au processus HL7_SDA, puis HL7_SDA envoie les données SDA au processus SDA_FHIR, qui les convertit finalement en FHIR.png)
Pour plus de détails et une révision du code, veuillez visiter la page d'application de l'échange ouvert iris-fhir-lab .
Merci!