À l'intérieur de GmOwl : un guide des fonctionnalités du quiz
GmOwl est une solution qui offre une plateforme d'apprentissage organisée et engageante. Il a été développé pour répondre au besoin croissant d'outils d'apprentissage offrant un environnement de quiz polyvalent qui répond aux exigences des utilisateurs.
L'objectif principal de GmOwl est d'offrir une expérience utilisateur aux personnes participant à des quiz tout en donnant aux administrateurs un contrôle complet sur le contenu et l'engagement des utilisateurs.
Si vous appréciez mon application, n'oubliez pas de la soutenir lors du concours.
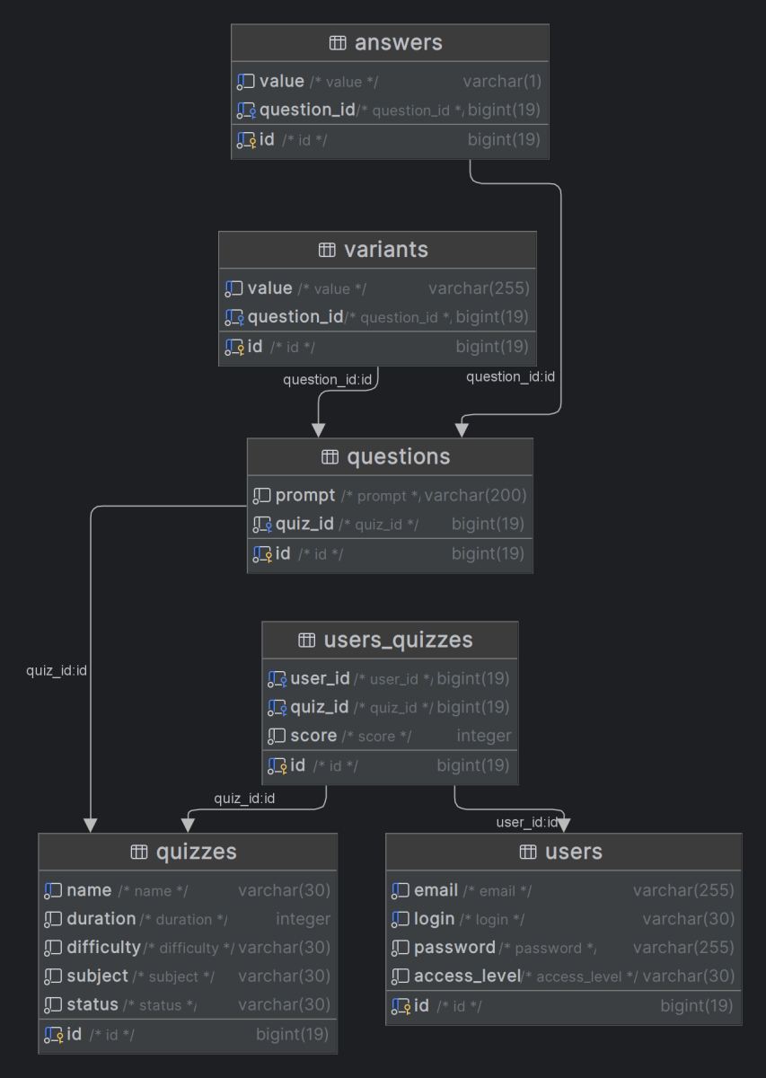
GmOwl utilise Java EE avec le modèle MVC. La base de données InterSystems IRIS est utilisée pour stocker les données. Le pilote JDBC InterSystems est utilisé pour se connecter à la base de données.
Cet article vise à examiner les fonctionnalités et les principes de GmOwl.
Caractéristiques de base
Comme la plupart des applications Web, celle-ci ne fait pas exception et dispose d’un ensemble de fonctions de base : inscription, autorisation, pages d’accueil et de profil. Ainsi, pour accéder aux fonctionnalités du site, vous devez vous inscrire et vous connecter. Après cela, vous pouvez commencer à passer des tests.
Fonctionnalités du quiz
Répondre à un quiz
Une fois le quiz est lancé, l'utilisateur peut sélectionner les réponses et enregistrer les réponses.
.png)
Affichage des résultats du quiz
Après avoir répondu au quiz, les utilisateurs peuvent voir leurs propres résultats. Ils pourront également être consultés ultérieurement dans le profil de l'utilisateur.
.png)
Fonctionnalités d'administration
L'administrateur peut gérer (modifier/bloquer/débloquer/supprimer) tous les comptes d'utilisateurs. Mais le plus important est que l'administrateur puisse ajouter et gérer de nouveaux quiz. Alors regardons-le de plus près.
Ajout d'un nouveau quiz
L'administrateur peut saisir des informations pour un nouveau quiz telles que : le nom, le sujet, sélectionner la difficulté (facile, normale, difficile) et la durée en minutes.
.png)
Ajouter des questions
Après la création du quiz, un administrateur peut y ajouter des questions. La question est composée d'un texte et de réponses (de 2 à 4).
.png)
Changer le statut du quiz
Lorsque l'administrateur a fini d'ajouter des questions au quiz et souhaite le publier, il doit changer le statut en souhaité.
.png)
Diagramme de la base de données
